Report Generation

Report Generation with
MATLAB and Simulink

Create reports, presentations, or interactive documents from MATLAB applications and Model-Based Design. You can:

  • Document your work using the MATLAB Live Editor and share your results as PDF, Microsoft® Word, HTML, and LaTeX reports
  • Automate generation of reports and presentations from your MATLAB application
  • Generate workflow-specific reports for Model-Based Design and certification
  • Customize standard reports and use your own templates to define report layouts and formatting
  • Create interactive guides from your Simulink models to document your development process and review each stage

Share Your Work Using the MATLAB Live Editor

Document your work with MATLAB live scripts. Create executable notebooks that contain your code and results with formatted text, headings, images, hyperlinks, equations, and interactive controls. Divide your code into manageable sections that can be run independently. View output and visualizations next to the code that produced them. Save live scripts as HTML, PDF, LaTeX, or Microsoft Word to share with others who do not use MATLAB.

Explore gallery (2 images)


Explore gallery (4 images)

Automate Reporting with MATLAB Report Generator

Share the results of your MATLAB applications by creating programs that automate generation of highly customized reports or presentations. Apply a programmatic approach in which you write MATLAB code that uses MATLAB Report Generator APIs to format the results from your application, and add those results to a report or presentation document.


Automate Reporting for Model-Based Design

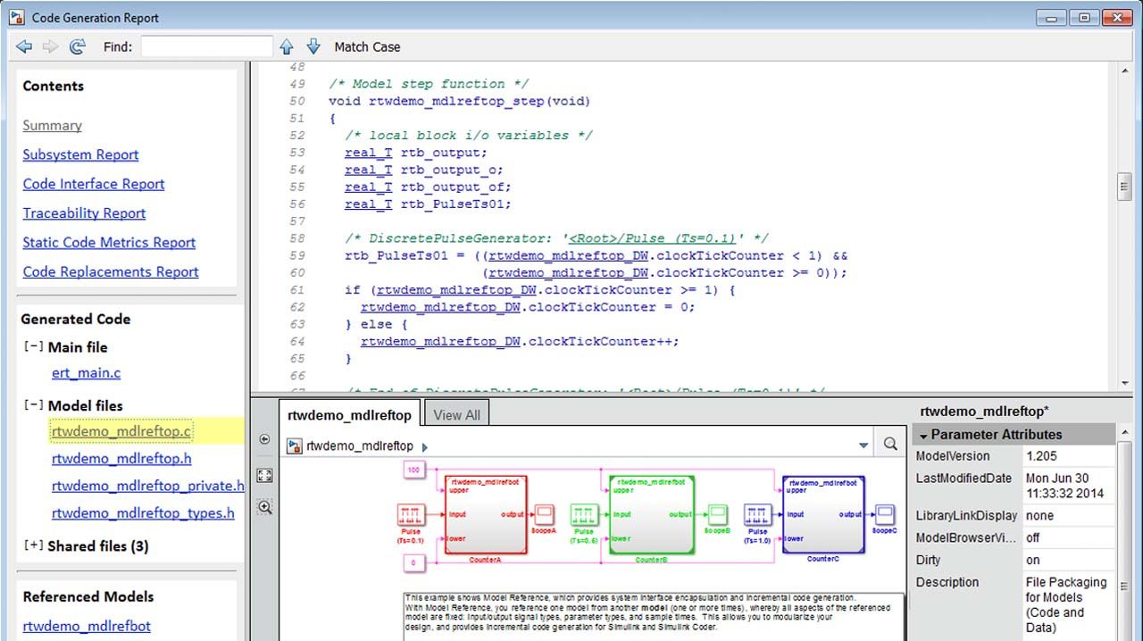
Document, share, and archive your design with a comprehensive set of automatically generated standard reports. Include artifacts in your reports like requirements traceability, design documentation, generated code, and test and coverage results.

Standard reports can be generated in PDF, HTML, and DOCX formats. Use Simulink Report Generator to customize standard reports generated from your design, including requirements, models, code generation, and verification and validation reports.

You can also include artifacts for DO-178, ISO 26262, IEC 61508, and related industry standards.

Explore gallery (5 images)


Explore gallery (3 images)

Customize Standard Reports and Use Your Own Templates

Define the layout and formatting of reports that MATLAB Report Generator and Simulink Report Generator produce by using PDF, Microsoft Word, and HTML templates. You can:

  • Design reports based on prebuilt templates that can be customized to meet your organization’s style guidelines
  • Tailor your reports to meet specific requirements, such as adding logos and footnotes or changing page orientation
  • Specify exactly where you intend your MATLAB code, figures, simulation data, or other results to appear
  • Specify regions of fixed text and leave blank regions (or holes) for dynamic content with templates

Create Interactive Guides from Simulink Models

Use model web views to share Simulink models without requiring a Simulink license. Web views provide a way to view and navigate Simulink models from a web browser. You can create snapshots of the development process and enable reviews of each stage by saving web views of a model over time.

With the Embedded Web View API in Simulink Report Generator, you can generate navigable reports that include a user interface with guide content, an embedded model web view, and hyperlinks between the web view and the guide report text. You can use Embedded Web View reports as interactive guides for workflows like design reviews, calibration, and more.

Explore gallery (5 images)


Go from basic tasks to more advanced maneuvers by walking through interactive examples and tutorials.