Benefits of Polyspace for AUTOSAR
This topic describes a component-based approach to verifying AUTOSAR code with Polyspace. For an integration analysis approach, see Choose Between Component-Based and Integration Analysis of AUTOSAR Code with Polyspace.
Polyspace® for AUTOSAR runs static program analysis on code implementation of AUTOSAR software components. The analysis looks for possible run-time errors or mismatch with specifications in the AUTOSAR XML (ARXML).
Polyspace for AUTOSAR reads the ARXML specifications that you provide and modularizes the analysis based on the software components in the ARXML specifications. The analysis then checks each module for:
Mismatch with AUTOSAR specifications: These checks aim to prove that certain functions are implemented or used in accordance with the specifications in the ARXML. The checks apply to runnables (functions provided by the software components) and to the usage of functions supplied by the Run-Time Environment (RTE). See also:
For instance, if an RTE function argument has a value outside the constrained range defined in the ARXML, the analysis flags a possible issue.
Run-time errors: These checks aim to prove the absence of certain types of run-time errors in the bodies of the runnables (for instance, overflow). The proof uses the specifications in the ARXML to determine precise ranges for runnable arguments and RTE function return values and output arguments. For instance, the proof considers only those values of runnable arguments that are specified in their AUTOSAR data types.
After analysis, you can open the results for each module in the Polyspace user interface. When reviewing a mismatch between code and ARXML specifications, you can navigate to the relevant extract of the ARXML.
This topic shows how Polyspace is AUTOSAR-aware and helps in the AUTOSAR development workflow. For the actual steps for running Polyspace, see:
Polyspace Modularizes Analysis Based on AUTOSAR Components

Polyspace for AUTOSAR modularizes your code by reusing the modularization already present in your ARXML specifications. The modularization is based on the software components in the ARXML specifications. Modularizing your code is essential to avoid long analysis times and allow more precise analysis.
A software component consists of one or more runnables. You implement runnables through functions.
A software component (SWC) is the unit of functionality in the application layer of the AUTOSAR architecture. A software component has an internal behavior that consists of data types, events, one or more runnable entities (tasks), and other information.
The AUTOSAR XML lists the internal behavior of a software component like this (AUTOSAR XML schema version 4.0):
<APPLICATION-SW-COMPONENT-TYPE>
<SHORT-NAME>swc001</SHORT-NAME>
<INTERNAL-BEHAVIORS>
<SWC-INTERNAL-BEHAVIOR>
<SHORT-NAME>bhv001</SHORT-NAME>
<DATA-TYPE-MAPPING-REFS>
...
</DATA-TYPE-MAPPING-REFS>
<EVENTS>
...
</EVENTS>
<RUNNABLE-ENTITY>
<SHORT-NAME>foo</SHORT-NAME>
...
</RUNNABLE-ENTITY>
</SWC-INTERNAL-BEHAVIOR>
</INTERNAL-BEHAVIORS>
<APPLICATION-SW-COMPONENT-TYPE>As a developer, you implement the bodies of these runnable entities through handwritten C functions or functions generated from a Simulink® model.
iOperations_ApplicationError foo(
Rte_Instance const self,
app_Array_2_n320to320ConstRef aInput,
app_Array_2_n320to320Ref aOutput,
app_Enum001Ref aOut2)
{
/* Your implementation */
}Polyspace collects the source code for each software component into a module.
Using the information in the AUTOSAR XML, Polyspace for AUTOSAR creates a project with a separate module for each software
component. In a single module, Polyspace collects the source code (.c and
.h files) containing the implementation of all runnables in
the software component and generates any additional header file required for the
implementation.
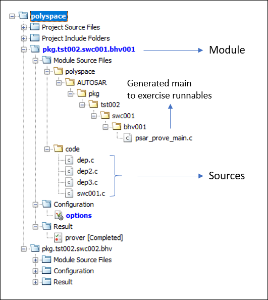
A Polyspace project with two modules from two software components can look like this:

The module name corresponds to the fully qualified name of the internal behavior of the software component.
For instance, the name pkg.tst002.swc001.bhv001 corresponds to
this XML structure (AUTOSAR XML schema version
4.0):
<AR-PACKAGE>
<SHORT-NAME>pkg</SHORT-NAME>
<AR-PACKAGES>
<AR-PACKAGE>
<SHORT-NAME>tst002</SHORT-NAME>
<ELEMENTS>
<APPLICATION-SW-COMPONENT-TYPE>
<SHORT-NAME>swc001</SHORT-NAME>
...
<SWC-INTERNAL-BEHAVIOR>
<SHORT-NAME>bhv001</SHORT-NAME>
...
</SWC-INTERNAL-BEHAVIOR>
</APPLICATION-SW-COMPONENT-TYPE>
</ELEMENTS>
</AR-PACKAGE>
</AR-PACKAGES>
</AR-PACKAGE>bhv001 has one runnable foo, Polyspace collects the files containing the function foo and
the functions called in foo into one module.For this modularization, you simply provide the two folders with ARXML and source files.
Polyspace for AUTOSAR uses the fact that the required information is already present in your ARXML specifications and modularizes your code. You do not need to know the details of the ARXML specifications or code implementation for running the analysis. You simply provide the folders containing your ARXML and source files.
Without this automatic modularization, you have to manually add the implementation of each software component (the files with the entry point functions implementing runnables, the functions called within, and so on) to a module. Not only that, you have to define the interface for each runnable, that is, the range of values for inputs based on their data types.
Polyspace Detects Mismatch Between Code and AUTOSAR XML Spec
Polyspace for AUTOSAR detects mismatch between the ARXML specifications of
AUTOSAR software components and their code implementation. The mismatch can occur at
run time between data constraints in the ARXML and actual values of function
arguments in the code. The mismatch detection occurs for certain functions only:
functions implementing the runnables and Rte_ functions used in
the runnables. The arguments of these functions have data types specified in the
ARXML.
AUTOSAR runnables communicate via Rte_
functions.
The implementation of an AUTOSAR runnable uses functions provided by the run-time
environment (RTE) for communication with runnables in other SWCs. For instance, the
function
Rte_IWrite_
can be used to provides write access to
runnable_port_variable from the current
runnable.variable
Rte_IWrite_step_out_e4(self, e4);
The function arguments have data types specified in the ARXML.
These functions have signatures specified in the AUTOSAR standard with parameter
data types that are detailed in ARXML specifications. For instance, the standard
defines the signature of the Rte_IWrite_ function like this,
where the type of is specified in
the
ARXML.data
void Rte_IWrite_re_p_o([IN Rte_Instance], IN data)
When deploying your implementation, an Run-Time Environment generator uses the
information in the ARXML specifications to create header files with data type
definitions for your application. When developing your implementation, you do not
have to worry about details of communication with other SWCs. You simply use the
Rte_ functions and the data types provided for your
implementation.
Likewise, the data types of the inputs, outputs and return value of your runnable are also listed in the ARXML.
You can constrain data types in the ARXML using data constraints.
In your ARXML specifications, you often limit the values associated with data types using data constraints. A data constraint specification can look like this (AUTOSAR XML schema version 4.0):
<APPLICATION-PRIMITIVE-DATA-TYPE>
<SHORT-NAME>Float_n100p4321to100p8765</SHORT-NAME>
<CATEGORY>VALUE</CATEGORY>
<SW-DATA-DEF-PROPS>
...
<DATA-CONSTR-REF DEST="DATA-CONSTR">n320to320</DATA-CONSTR-REF>
..</SW-DATA-DEF-PROPS>
</APPLICATION-PRIMITIVE-DATA-TYPE>
...
<DATA-CONSTR>
<SHORT-NAME>n320to320</SHORT-NAME>
<DATA-CONSTR-RULES>
<DATA-CONSTR-RULE>
<PHYS-CONSTRS>
<LOWER-LIMIT INTERVAL-TYPE="CLOSED">-320</LOWER-LIMIT>
<UPPER-LIMIT INTERVAL-TYPE="CLOSED">320</UPPER-LIMIT>
<UNIT-REF DEST="UNIT">/pkg/types/units/NoUnit</UNIT-REF>
</PHYS-CONSTRS>
</DATA-CONSTR-RULE>
</DATA-CONSTR-RULES>
</DATA-CONSTR>
When an Rte_ function uses data types that are constrained this
way, the expectation is that values passed to the function stay within the
constrained range. For instance, for the preceding constraint, if an
Rte_IWrite_ function uses a variable of type
n320to320, its value must be within [-320, 320].
If you generate the ARXML in Simulink, the data constraints come from signal ranges in the model.
At run time, your code implementation can violate data constraints.
The Rte_ functions represent ports in the SWC interface. So, in
effect, when you constrain the data type of an argument in the ARXML, the ports are
prepared for data within that range. However, in your code implementation, when you
invoke an Rte_ function, you can pass an argument outside a
constrained range.
For instance, in this call to Rte_IWrite_step_out_e4:
Rte_IWrite_step_out_e4(self, e4);Rte_IWrite_step_out_e4 can have the previously
defined data type n320to320. But at run time, your code
implementation can pass a value outside the range [-320, 320]. The argument might be
the result of a series of previous operations and one of those operations can cause
the out-of-range
value.app_Enum001 e4; e4 = Rte_IRead_step_in_e4(self); ... /* Some operation on e4*/ ... Rte_IWrite_step_out_e4(self, e4);
Polyspace Code Prover™ checks for possible data constraint violations.
You can either test each invocation of an Rte_ function to
check if the arguments are within the constrained range and also make sure that the
tests cover all execution paths in the runnable. Alternatively, you can use static
analysis that guarantees that all execution paths leading up to the
Rte_ function call are considered (up to certain reasonable assumptions).
Polyspace uses static analysis to determine if arguments to
Rte_ functions stay within the constrained range defined in
the ARXML files.
The checks for mismatch detection in a Polyspace analysis can show results like this. Here, the second argument in the
invocation of RTE_IWrite_step_out_e4 violates the data
constraints in the ARXML specifications.

See Also
Invalid
result of AUTOSAR runnable implementation | Invalid use
of AUTOSAR runtime environment function